Отметки лаборатории в направлениях на исследования
В МИС КСАМУ разработан функционал установки отметок лабораторией. Такие как "Гемолиз", "Хилёз", "Неправильно взят биоматериал" и прочее. Справочник отметок лаборатории (рис. 1) пользовательский, и может быть отредактирован.
В справочник уже загружены основные отметки (рис. 2). Их можно отредактировать, удалить и добавить новые на усмотрение сотрудников лаборатории.
Элемент справочника (рис. 3) содержит следующие поля:
- Код - Обязательное поле. Заполняется автоматически, но может быть изменено.
- Код из внешней системы - код отметки для интеграционных сервисов. Отметки, у которых указан код из внешней системы отличный от "0", не будут доступны для ручного выбора - это отметки для интеграционных сервисов обмена лабораторными документами и будут устанавливаться на направления автоматически при определённых условиях.
- Лаборатория - в настройках отметки можно указать для какой лаборатории она будет доступна. Так например для микробиологического исследования могут быть не нужны некоторые отметки, используемые в КДЛ. Если поле пустое, отметка доступна для всех лабораторий.
- Наименование - обязательное поле. Наименование отметки. Именно оно отображается при выборе и в дальнейшем в самом направлении, если не указано примечание (9)
- Статус - При выборе отметки на направлении устанавливается статус.
Рисунок 4.Для выбора доступны три статуса: Без изменений, Обратить внимание, Отказ в исследовании. Без изменений - означает, что отметка лаборатории носит информационный характер, например что измерение было проведено в дублях. Обратить внимание - значит что исследование выполнено, но есть какие-то факторы, на которые врачу стоит обратить внимание. Отказ в исследовании - исследование не выполнено. - Отметка действует на: - На данный момент реализован функционал отметки на всё направление. Поставить отметку в своде для конкретного показателя (параметра) на данный момент нет возможности.
- НСИ - отметку лаборатории можно сопоставить с федеральным справочником 1.2.643.5.1.13.13.99.2.1063 "Причины отмены выполнения лабораторного исследования" для формирования СЭМДов.
- Не использовать статус в сообщении пользователю - чекбокс, при установке которого статус направления не указывается в направлении. Актуально для отметок со статусом "без изменений".
- Примечание - более детальное описание отметки. Если оно заполнено, то в направлении после установки отметки будет отображаться именно оно, а не наименование (4).
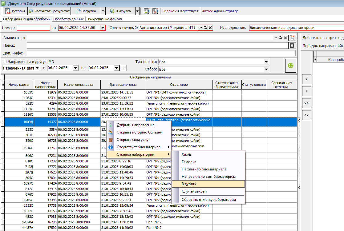
Установить отметку лаборатории можно в журнале направлений (рис. 5) и в своде результатов лабораторных исследований (рис. 6). Для этого на нужном направлении необходимо нажать правой кнопкой мыши, и в появившемся меню выбрать пункт "Отметки лаборатории". В следующем меню можно выбрать отметку.
На одно направление можно установить несколько отметок одновременно. В журнале направлений добавлен столбец, в котором отображаются отметки лаборатории (рис. 7).
Направления в "отказных" статусах окрашиваются в журнале направлений красным цветом. Выполненные - зелёным (рис. 8). "Отказной" статус может быть присвоен направлению не только отметкой лаборатории, но и статусом взятия биоматериала.
На данный момент имеется техническая возможность установить "отказной " статус направлению, у которого уже имеется результат исследования, такое направление будет считаться выполненным и окрашиваться в зелёный цвет (рис. 8).
При ошибочной установке отметки лаборатории, её можно отменить. Для этого на нужном направлении необходимо нажать правой кнопкой мыши, и в появившемся меню выбрать пункт "Отметки лаборатории". В следующем меню выбрать пункт "Сбросить отметку лаборатории". Откроется форма со списком отметок установленных на направлении (рис. 9). На нужной отметке следует нажать правой кнопкой мыши, и выбрать пункт "Снять отметку".
Если и это действие было ошибочным, отметку можно вернуть. Отмена отметки лаборатории фиксируется - производится запись даты и времени и пользователя (рис. 10).
В направлении с отметкой появляется красная запись по центру документа, а так же вкладка с табличной частью, содержащей отметки (рис. 11, 12).











No Comments