Справочник шаблона форм
Все шаблоны, с которыми в дальнейшем смогут работать врачи располагаются в Справочнике шаблонов форм. Для того чтобы его открыть, необходимо перейти: «Справочники» → «Модуль врача» → «Электронные медицинские записи» → «Шаблоны форм».
Так же это можно сделать через пункт меню: «Сервис» → «Шаблоны форм». В открывшемся справочнике шаблонов, следует открыть существующий шаблон или создать новый (рисунок 1):
Для удобства работы в данном справочнике так же можно настроить группы шаблонов. Для работы с группами используются соответствующие кнопки
. При этом сами группы можно настроить под различные цели на соответствующих вкладках (рисунок 2):
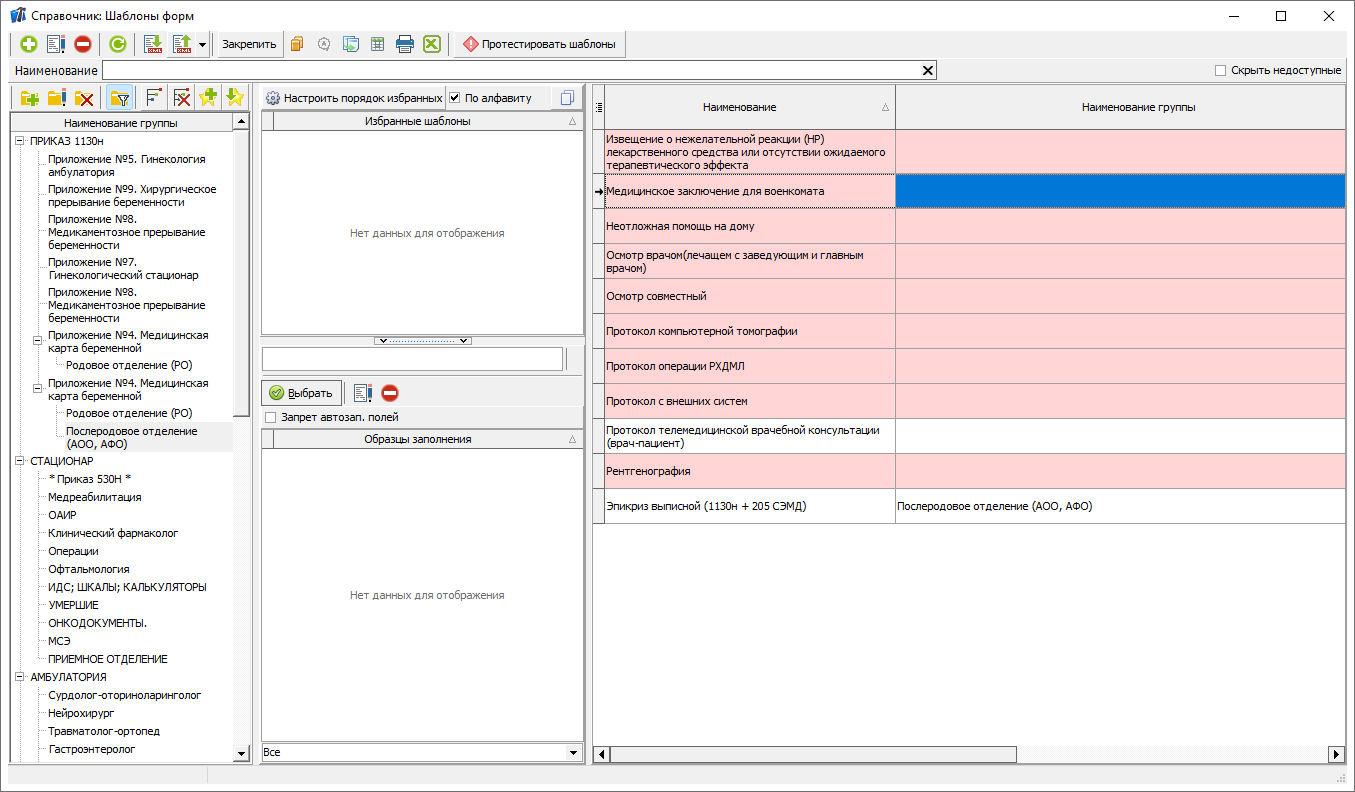
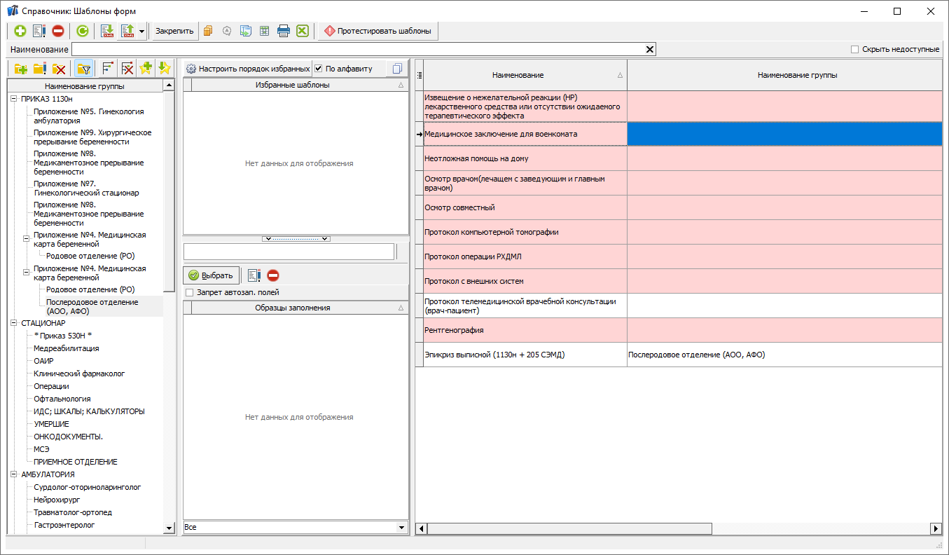
- "Основные данные" - базовая вкладка описывающая группу шаблонов, так же позволяющая делать подгруппы шаблонов. На данной вкладке так же размещается галочка "Скрывать", при её активации, вся группу шаблонов становиться скрытой. Документы на базе шаблонов скрытой группы в картах отображаются, при необходимости с ними так же можно взаимодействовать. Но создать в карте новые осмотры, в том числе и скопировать ранее сохраненные, из осмотров скрытой группы - нельзя. Скрытые осмотры могут просматривать только специалисты с соответствующими правами. Для отображения скрытых осмотров необходимо снять галочку "Скрыть недоступные", в правом верхнем углу. Все скрытые осмотры будут иметь красную подсветку (рисунок 3).
- "Филиалы" - вкладка служит для настройки группы по филиалам. Врач не относящийся к настроенным филиалам не сможет увидеть и использовать шаблоны помещенные в такую группу.
- "Должности" - вкладка служит для настройки группы по должности специалистов. Врач не относящийся к настроенным должностям не сможет увидеть и использовать шаблоны помещенные в такую группу.
- "Тип карты" - вкладка служит для настройки группы по типу карт с которыми работают. Врач, при попытке оформления осмотра на карту не относящуюся к настроенным типам, не сможет увидеть и использовать шаблоны помещенные в такую группу.
Для удобства поиска требуемого шаблона. рекомендуется использовать поисковую строку, куда следует указать код шаблона или его наименование. Удаление, редактирование и добавление новых шаблонов осуществляется посредством типовых кнопок в верхнем левом углу журнала.
Удалить возможно только шаблоны на базе которых не создано ни одного документа или образца. Так как зачастую выполнить данное условие невозможно, вместо удаления, ненужные шаблоны скрываются в настройках. Визуально в справочнике шаблонов форм, такие осмотры ни чем не будут отличаться от осмотров находящихся в скрытых группах шаблонов.



No Comments